Sender2026最新免费版
- 类型:常用工具
- 版本:v18
- 平台:安卓
- 语言:中文
- 更新:2026-03-03 10:45:01
- 厂商:暂无
详情
Sender2026最新免费版是一款高效便捷的跨平台数据传输工具,凭借出色的传输速度与广泛的兼容性,轻松解决不同设备间文件互传的繁琐问题。无论是图片、文档、视频还是安装包,均可实现稳定、快速的传输体验。该软件支持多平台无缝衔接,全程完全免费,操作简单直观,用户无需学习成本即可快速上手。

如何提取并发送安装包
1. 打开 Sender2026 软件,点击左上角的三杠菜单图标;
2. 在弹出的选项中选择【提取安装包】功能;
3. 从设备中勾选需要提取的目标应用安装包(APK 文件);
4. 提取完成后,直接将该安装包发送至目标设备,完成跨设备共享。
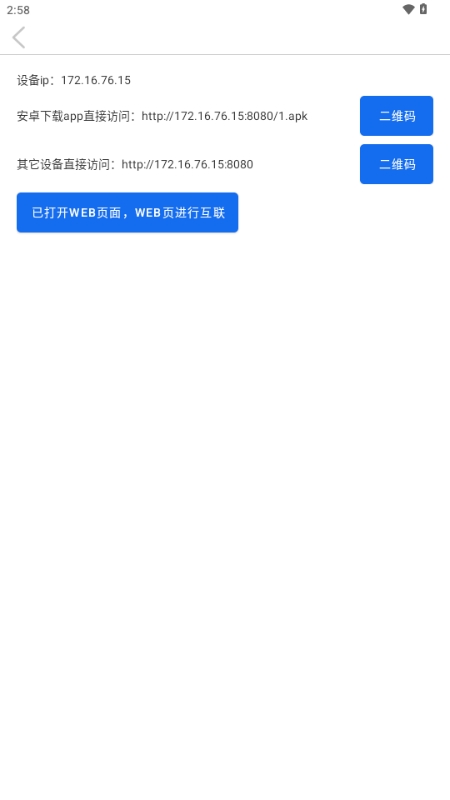
连接非安卓设备的方法
目前仅支持通过浏览器实现跨平台传输。
1. 点击 APP 左上角菜单入口,进入专属 Web 传输页面;
2. 按照网页中的操作指引,即可完成与 iOS、Windows 或 macOS 等非安卓设备的连接与文件互传。

安卓设备之间的快速连接
请确保两台安卓设备处于同一局域网环境下。
1. 启动 Sender2026 后,系统将自动扫描局域网内可用的其他设备;
2. 扫描到目标设备后,点击即可建立连接;
3. 若已知对方设备的 IP 地址,也可手动输入 IP 发起精准连接,提升传输效率。
核心功能亮点
1. 支持超大文件传输,理论上无大小限制,即便是数 GB 的视频或压缩包也能稳定高速完成传输;
2. 轻量级设计,内存占用极低,运行时不会干扰其他应用程序,保障设备流畅体验;
3. 批量传输能力强,操作自由度高,一次可选择多个文件或文件夹,大幅提升工作效率。
应用信息
- 厂商:暂无
- 备案号:
- 包名:arnodenhond.sendtext
- 版本:v18
- MD5值:9bf5c7d3dd5763f9b4fe7d1e5a6b9668
同类热门
-
jmcomic3
下载 -
禁漫天堂JMComic新版本
下载 -
啵啵浏览器app新版本
下载 -
基督教圣经手机版
下载 -
17岁
下载 -
BOBO浏览器无国界全球通最新版本(啵啵浏览器)
下载 -
平行世界虚拟女友
下载 -
中邮先锋苹果版
下载 -
BOBO浏览器黑色版本(无国界全球通)
下载 -
游咔无限积分版2026最新
下载 -
微信模拟器3.0永久免费版
下载 -
雷霆加速器
下载 -
ifruit
下载 -
幻影wifi安卓9.0兼容版
下载 -
月见影评
下载 -
和平精英辅助器(免费)安卓
下载 -
爱思助手极速版ios版
下载 -
老司机软件库免费版
下载
猜你喜欢
下载中心分类
最新更新
-
经营模拟
浮岛物语国服
下载 -
经营模拟
可爱村物语2026最新版
下载 -
动作格斗
奥特曼格斗进化重生以太模拟器
下载 -
飞行射击
白毛少女大战僵尸无限子弹
下载 -
经营模拟
创意蛋糕店不减反增版
下载 -
角色扮演
口袋妖怪模拟器手机版
下载 -
音乐舞蹈
节奏盒子sea of problems模组
下载 -
飞行射击
g沙盒16.0.0
下载 -
新闻阅读
one一个(文章阅读)APP
下载 -
新闻阅读
ONE一个官方正版
下载 -
经营模拟
樱校1.045.01
下载 -
角色扮演
宝可梦肉鸽离线版
下载 -
经营模拟
萌龙大乱斗内置修改器
下载 -
冒险解谜
蜡笔小新风起云涌火焰的春日部快腿侠中文版
下载 -
经营模拟
甜瓜游乐场32.5版本
下载 -
策略塔防
植物大战僵尸原版中文版
下载 -
经营模拟
淘金城镇赚钱版
下载 -
休闲益智
蛋仔派对体验服免费秒玩
下载 -
教育学习
one一个正版
下载 -
社交聊天
ONE一个纯净版
下载
下载中心合集
更多2026-02-10
大航海时代游戏系列推荐2026-02-10
爱趣漫画免费版本大全2026-02-10
忍者必须死合集2026-02-10
壁纸精灵合集2026-02-10
地球末日生存中文版合集2026-02-10
萌我语音包免费版合集2026-02-10
懒人听书永久vip合集2026-02-10
香肠派对无限糖果版合集2026-02-10
火柴人归来游戏合集2026-02-10
奥特曼传奇英雄国际服合集2026-02-10
热剧猫app合集2026-02-10
酷笔漫画无广告版合集2026-02-10
Uki免费版合集2026-02-10
派派最新版合集2026-02-10



